ANSYS CFX 带蜗壳离心泵性能仿真分析
2023年6月21日 13:16一、模型说明
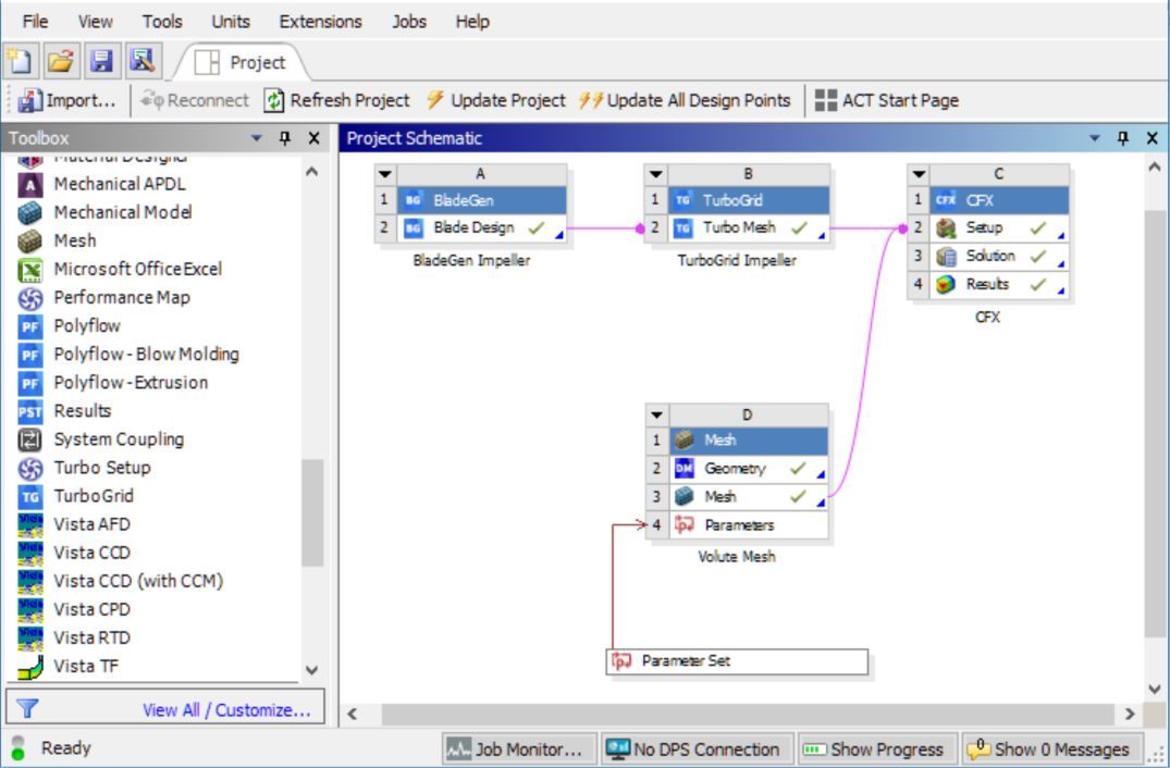
本案例基于ANSYS 2019R3 Workbench平台,通过BladeGen软件对离心泵叶轮水体进行建模,导入TurboGrid自动完成高质量六面体网格划分;蜗壳水体通过ANSYS Meshing自动划分非结构四面体网格;
拖拽CFX模块,连接B2单元和C2单元,导入离心泵叶轮网格模型;连接D3单元和C2单元,右键更新D3单元,完成蜗壳和叶轮网格模型装配;
双击C2单元启动CFX-Pre,右键单击叶轮模型通过“Transform Mesh”生成完整叶轮模型;
二、分析设置
定义计算域
右键单击蜗壳模型插入静止流体域命名“Volute”,鼠标点击“Location”黄色区域,在图形区域左键选择蜗壳水体,并完成计算域设置;
选择“Default Domain”右键重命名为“Impeller”,双击进行转动域设置界面,定义材料-Water,相对压力-0atm,转速-1450RPM,以及转轴-Z轴;关闭传热模型,设置湍流模型为SST(Shear Stress Transport);
定义边界条件
选择“Impeller domain”右键插入入口边界命名“Impeller Inlet”位置选择“Entire INBlock INFLOW”;
设置入口相对压力1bar;
选择“Volute domain”右键插入出口边界,设置出口边界质量流率77.5kg/s;
选择“Impeller domain”右键插入“旋转-Rotaing”、“无滑移-No Slip wall”的hub wall、shroud wall 以及blade wall边界;
选择Interfaces右键插入Interface 边界命名“domain Interface 1”;采用“Frozen Rotor”-冻结转子模型,设置Pitch Angle Side1/2=360°,Mesh Connection选择GGI;
三、求解设置
插入自定义表达式“总扭矩”、“功率”、“水头”以及“水力效率”
输出控制设置:双击“Output Control”设置“Monitor”:分别命名为“Torque”、“Power”、“Head”及“Efficiency”并选择上步骤自定义表达式;
求解设置:最大迭代步数300,物理时间步长表达式输入表达式1[rad]/MyRPM,收敛残差10-5;
退出CFX-Pre保存文件,右键单击C3单元选择“Edit”,设置4HPC并行运算,勾选“Show Advanced Controls”设置“Partitioner”下的“Memory Alloc Factor”=1.2(CFX求解器编写语言为Fortran,偶尔CFX计算会出现内存不足的“Error”,需调整“Memory Allocation Factor”在1.2-2之间),开始运行计算;
四、后处理设置
时间步长约250步,收敛残差达到10-5,监测曲线数值趋于稳定(鼠标左键单击曲线末端可显示计算迭代步数250,以及相应的监测数值Head=22.366m),计算收敛;
右键单击“User Points”空白区域选择“Monitor Properties”单独显示“Efficiency”监测曲线;
并在“Range Settings”选项卡下设置其数值范围“0-1”,在“Workspace”区域单独显示“效率”监测曲线;
返回Workbench主界面,双击C4单元“Results”启动后处理软件CFD-Post;
在“Turbo”下双击Component(Impeller)勾选“360 Case without Perridics”选项,并进行“Initialize”操作(否则会报错“Warning”);
插入“Turbo Surface 1”在50% Span位置;
在蜗壳域内插入“Plane 1”,Method选择“XYPlane”Z输入表达式“MaxVal(z)@Turbo Surface 1”(平面1位置会随涡轮表面1的位置改变而改变);
插入静压力云图“Contour 1”,位置选择“Turbo Surface 1”和“Plane 1”,范围选择“Local”;
插入表格“Table 1”,视图切换至“Table Viewer”,在图表中进行表达式的输入和相关参数的计算;(注意效率计算中的功率需要转换成“轴功率/W”)
保存文件,关闭软件;
。。。。。。END。。。。。。
文章来源:CFD小学生
工程师必备
- 项目客服
- 培训客服
- 平台客服
TOP




















